The rise of quantum computing is no longer just a theory — it’s becoming a serious conversation in the crypto world. A question that once felt far away is now getting real attention: What happens if the cryptography securing trillions of dollars in digital assets stops working?
Right now, there’s no single answer.
From Bitcoin to Ethereum and Solana, every major blockchain is taking a different path. Some communities are moving cautiously, while others are already building solutions. The divide is clear: act now or wait until the threat becomes real.
Why Quantum Computing Matters
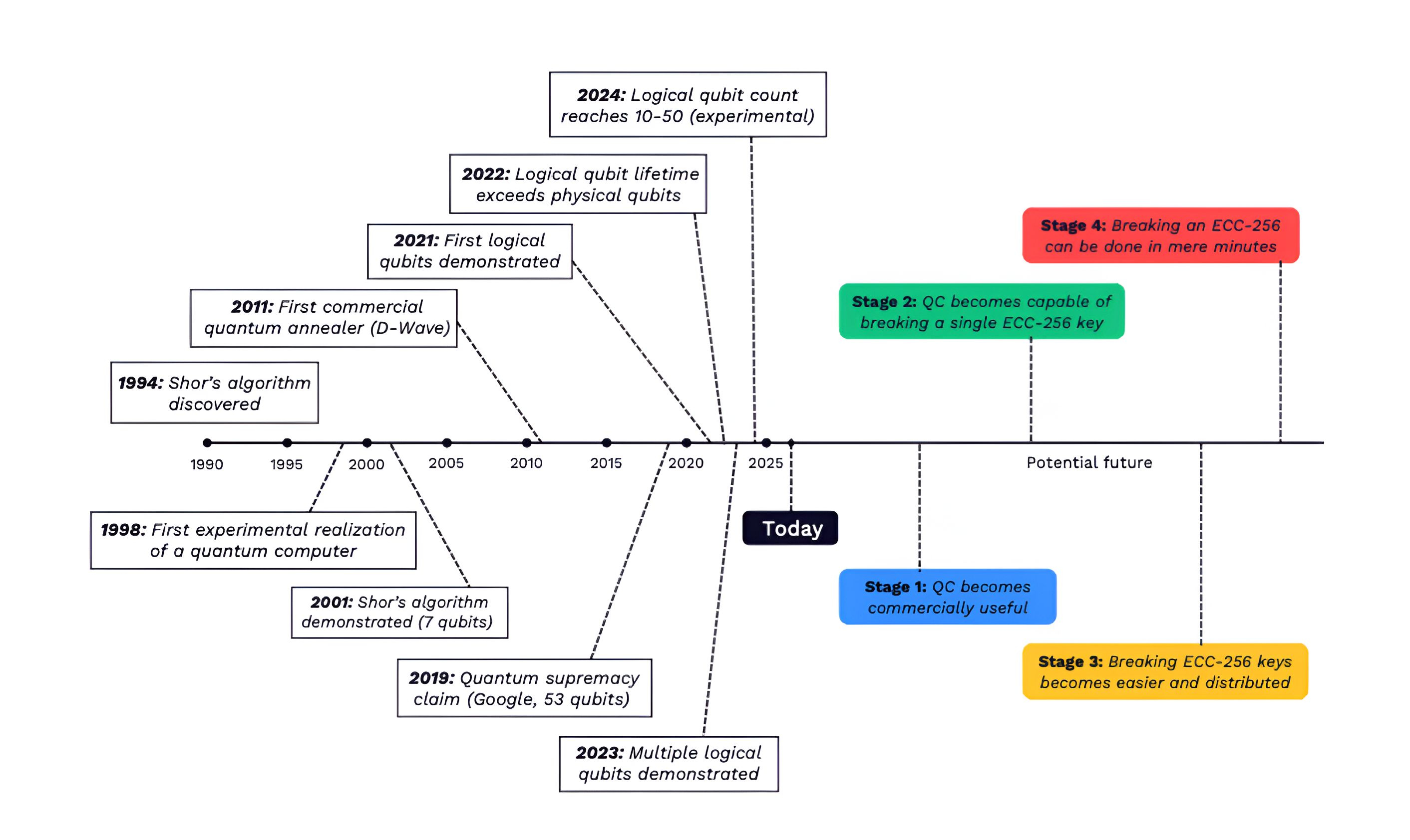
Quantum computing works very differently from traditional computers. Instead of using simple bits (0s and 1s), it uses qubits, which can exist in multiple states at once. This allows quantum machines to process massive amounts of data simultaneously.
In simple terms, problems that would take today’s most powerful supercomputers thousands of years could be solved by quantum computers in seconds.
That’s where the concern begins.
Modern cryptography — the backbone of crypto networks — relies on mathematical problems that are extremely hard to solve. But quantum computers could break these systems much faster, potentially putting wallets, transactions, and entire networks at risk.
Even big tech companies like Google are taking this seriously, aiming to shift toward quantum-safe security systems by 2029.

Bitcoin $BTC : Caught Between Risk and Principles

Bitcoin is facing one of the biggest internal debates.
The risk of quantum attacks has been known for years, but now it’s becoming harder to ignore. Some experts have even warned investors to reconsider Bitcoin due to this long-term threat, while others argue it’s still too early to panic.
The real issue? Bitcoin’s core philosophy.
Any major change must respect its principles of decentralization and immutability. That makes upgrades slow and highly debated.
Developers are now discussing practical solutions. One proposal, BIP360, suggests gradually helping users move older, potentially vulnerable coins into safer wallets. Another idea, called “Hourglass,” would slowly restrict risky coins unless they are updated.
Some estimates suggest millions of Bitcoin — including coins linked to Satoshi — could be exposed if quantum tech advances quickly. Still, not everyone sees this as a crisis. Many believe the bigger risk is changing Bitcoin too aggressively.
For now, Bitcoin’s strategy isn’t clear-cut — it depends heavily on community consensus.
Ethereum $ETH & Coinbase: From “If” to “How”

While Bitcoin is still debating, Ethereum has already shifted focus.
Instead of asking if quantum computing is a threat, Ethereum is working on how to prepare for it.
In 2025, the Ethereum Foundation formed a dedicated quantum research team, making post-quantum security a priority. Their approach is gradual — not a sudden overhaul, but a phased transition.
The goal is flexibility. Future upgrades may include quantum-resistant signature systems and new architecture designed to adapt to evolving cryptography.
Major companies are also stepping in. Coinbase, for example, has created an advisory board of cryptography and quantum experts to guide its long-term strategy.
Even Ethereum’s layer-2 solutions, like Optimism, are exploring early ideas for quantum-safe upgrades.
The message is clear: preparation has already started.

Solana $SOL : Quiet but Experimental

Solana is taking a different, more experimental approach.
Instead of changing the entire network, developers are building optional tools. One concept, the “Winternitz Vault,” allows users to store assets in quantum-resistant smart contracts using advanced signature methods.
This means users who are concerned about future risks can opt in, while the rest of the network continues as usual.
So far, the response has been positive, though the topic hasn’t sparked as much debate as in Bitcoin or Ethereum.
The Bigger Picture
One thing is clear: the crypto industry doesn’t fully agree on how urgent the quantum threat really is.
Some believe it’s still years away. Others argue that preparing early is critical, since upgrading global systems could take just as long.
But the shift has already begun.
Research teams, new proposals, and experimental tools show that the industry is moving from theory to action. Even in Bitcoin — where change is hardest — the conversation has evolved significantly.
For now, this isn’t a full-scale solution. It’s more like an early stress test for the future of crypto.
And the outcome could define the next era of blockchain technology.